可视化界面是目前绝大数用户使用 ComfyUI 来调用 ComfyUI Server 进行相应媒体资源生成的方式,它提供了一个可供用户操作和组织工作流的可视化界面,用于组织和调试工作流,并生成令人惊叹的作品。 在本篇我们将粗略介绍 ComfyUI 的界面以及各个部分的功能,在后续的章节中我们将详细介绍各个部分的功能和使用方法。 通常,当你当你启动 ComfyUI 后你可以看到下面这样的一个界面:Documentation Index
Fetch the complete documentation index at: https://dripart-mintlify-linear-mode-interface-docs-53934.mintlify.app/llms.txt
Use this file to discover all available pages before exploring further.


本地化支持
目前 ComfyUI 支持:包括英文、中文、俄罗斯语、法语、日文、韩文。 如果你需要切换界面语言到你需要的语言可以点击 设置齿轮图标 然后在Comfy —> Locale 中选择你需要的语言。

新版菜单界面
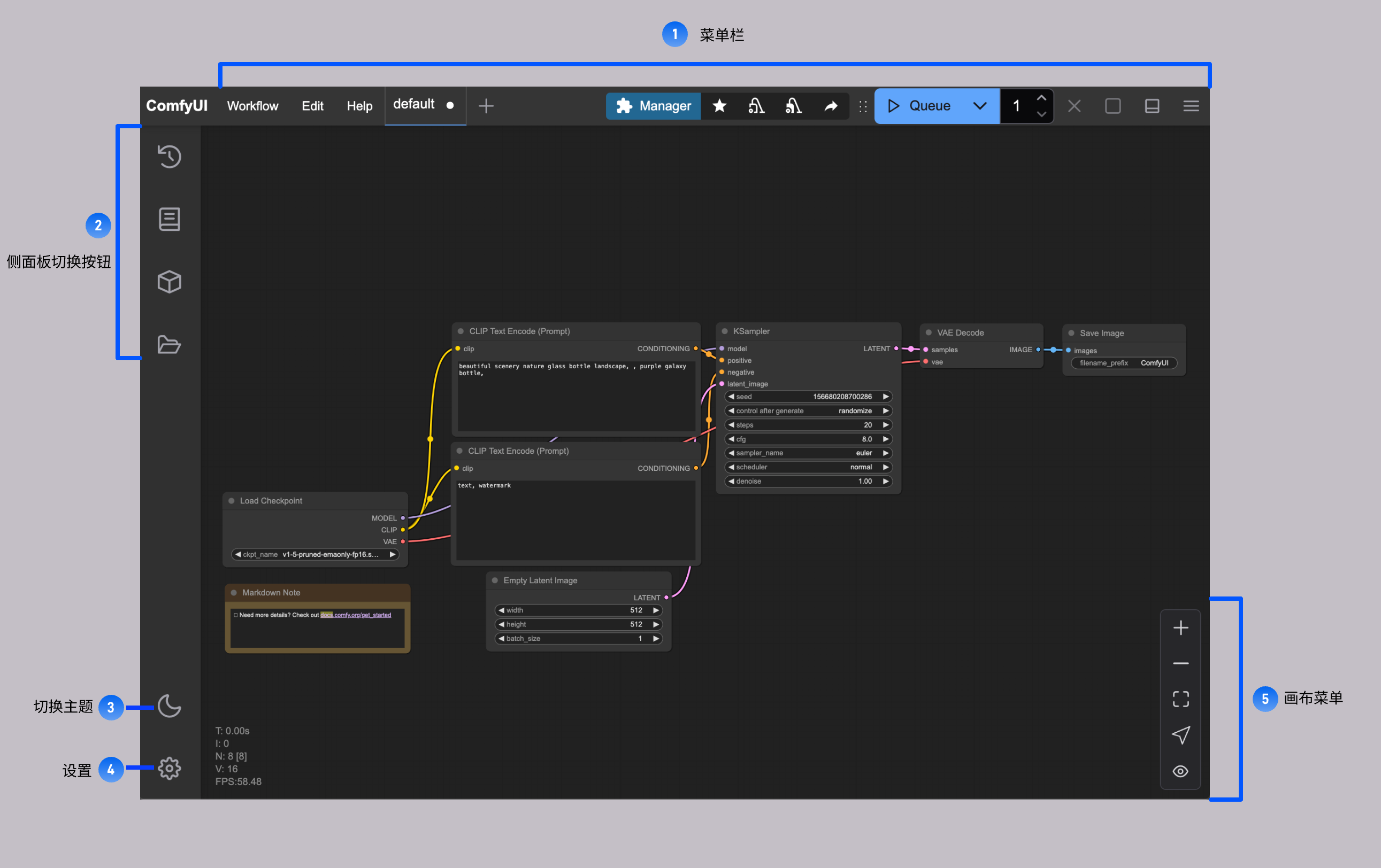
界面分区(Workspace)
下面是主要的 ComfyUI 的界面分区以及各部分的简要介绍。
- 菜单栏:提供工作流、编辑、帮助菜单,工作流执行、ComfyUI Manager入口等等
- 侧边栏面板切换按钮:用于切换工作流历史队列、节点库、模型库、本地用户工作流浏览等
- 切换主题按钮: 在 ComfyUI 默认的暗色主题和亮色主题之间进行快速切换
- 设置:点击后可打开设置按钮
- 画布菜单: 提供了ComfyUI 画布的视图放大、缩小、自适应操作等
菜单栏功能

侧边栏面板按钮

- 工作流历史队列(Queue): 所有 ComfyUI 执行媒体内容生成的队列信息
- 节点库(Node Library): 所有 ComfyUI 中的节点包括
Comfy Core和你安装的自定义节点都会可以在这里进行查找 - 模型库(Model Library): 你本地的
ComfyUI/models目录下的模型可以在这里被查找到 - 本地用户工作流(Workflows): 你本地保存的工作流可以在这里被查找到
旧版菜单
目前 ComfyUI 默认启用新版界面,如果你更偏好使用旧版界面,可以点击 设置齿轮图标 然后在Comfy —> 菜单(Menu) 将 使用新菜单(Use new menu) 设置为 disabled 即可切换到旧版本的菜单。
旧版菜单界面仅支持英文。
