Documentation Index
Fetch the complete documentation index at: https://dripart-mintlify-linear-mode-interface-docs-53934.mintlify.app/llms.txt
Use this file to discover all available pages before exploring further.
What is Image Upscaling?
Image Upscaling is the process of converting low-resolution images to high-resolution using algorithms. Unlike traditional interpolation methods, AI upscaling models (like ESRGAN) can intelligently reconstruct details while maintaining image quality. For instance, the default SD1.5 model often struggles with large-size image generation. To achieve high-resolution results,we typically generate smaller images first and then use upscaling techniques. This article covers one of many upscaling methods in ComfyUI. In this tutorial, we’ll guide you through:- Downloading and installing upscaling models
- Performing basic image upscaling
- Combining text-to-image workflows with upscaling
Upscaling Workflow
Model Installation
Required ESRGAN models download:Visit OpenModelDB
Visit OpenModelDB to search and download upscaling models (e.g., RealESRGAN)
As shown:

- Filter models by image type using the category selector
- The model’s magnification factor is indicated in the top-right corner (e.g., 2x in the screenshot)
Download button on the model detail page.
Workflow and Assets
Download and drag the following image into ComfyUI to load the basic upscaling workflow:
Use this image in smaller size as input:

Complete the Workflow Step by Step
Follow the steps in the diagram below to ensure the workflow runs correctly.
- Ensure
Load Upscale Modelloads4x-ESRGAN.pth - Upload the input image to the
Load Imagenode - Click the
Queuebutton, or use the shortcutCtrl(cmd) + Enterto generate the image
Load Upscale Model and Upscale Image (Using Model) nodes, which receive an image input and upscale it using the selected model.
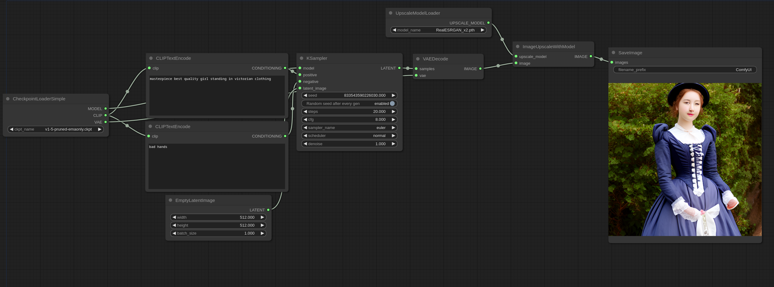
Text-to-Image Combined Workflow
After mastering basic upscaling, we can combine it with the text-to-image workflow. For text-to-image basics, refer to the text-to-image tutorial. Download and drag this image into ComfyUI to load the combined workflow:
Additional Tips
- Chained Upscaling: Combine multiple upscale nodes (e.g., 2x → 4x) for ultra-high magnification
- Hybrid Workflow: Connect upscale nodes after generation for “generate+enhance” pipelines
- Comparative Testing: Different models perform better on specific image types - test multiple options